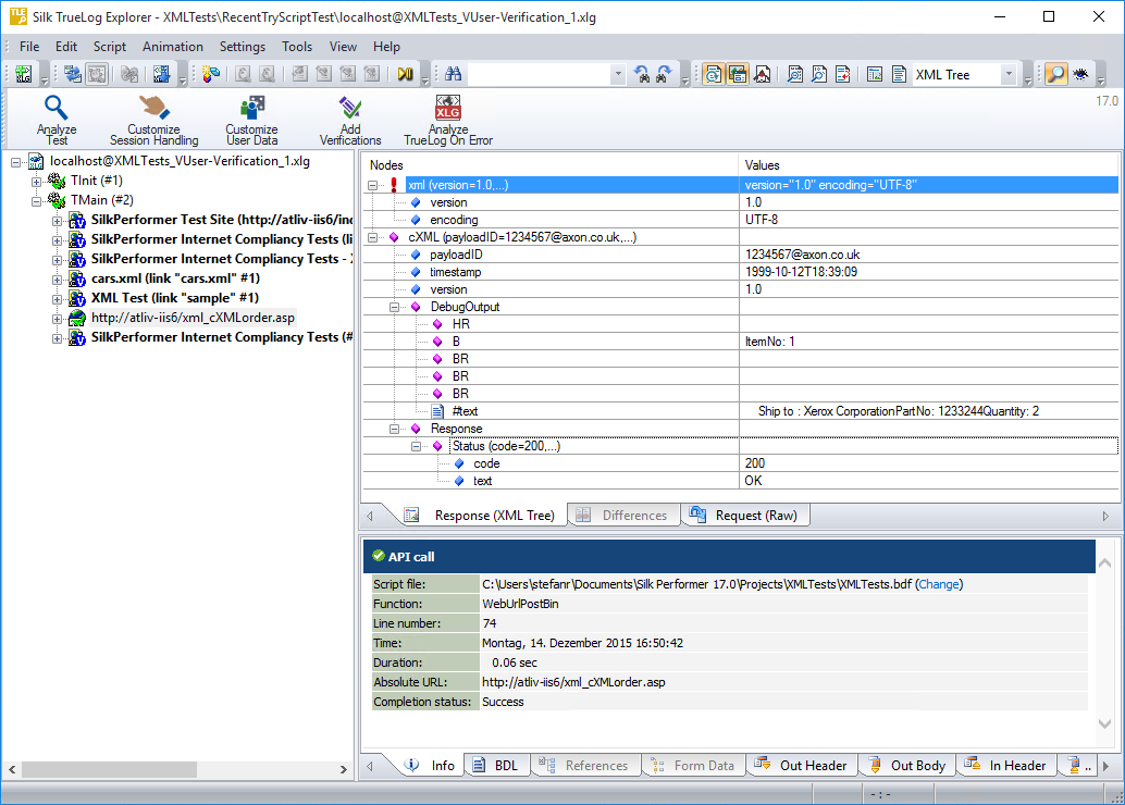
XML TrueLog は、読みやすい XML メニュー ツリー形式を使って、XML の要素、属性、値を視覚化します。この XML コントロールは、選択した API 呼び出しのレスポンス データを、レンダリング ページの直感的な XML インターフェイスに表示します。受信本文 ページでは、サーバーから返されたデータがそのまま表示されます。送信本文 では、サーバーへ送られたデータがそのまま表示されます。
XML TrueLog の 3 つの主要要素の詳細については、以下のトピックを参照してください。
